Hírek:

Fontos tudnivalók a migrációval kapcsolatban, kérlek olvasd el:

A régi fórumról áthozott hozzászólásoknál a felhasználó neve adatvédelmi megfontolásokból véletlenszerűen generált értékekre lett  lecserélve. Ez akkor tud a valódi értékre visszaállni, ha az adott felhasználó a régi fórumon nyilatkozik, hogy beleegyezik az adatainak az új fórumra továbbításához, majd ezután itt a régi felhasználónevével és email címével regisztrál.
8~20 óra között, 1~30 percen belül megtörténik a jóváhagyás, 30 percenként ellenőrizd email fiókodat (SPAM-ot is) mindenképp kapsz mail-t, a sikeres regisztrácioról, vagy a hibáról és, hogy mi a teendőd.
Nézd meg  "A régi fórumról, az új fórumra költözés útmutatót."
A régi fórumon használt email címmel de más felhasználói azonosítóval érkező regisztrációs kérelmek törlésre kerűlnek.

Main Menu

UCCNC vezérlő program

Indította gaben, 2024 április 09, 16:54

Előző téma - Következő téma

2am4nwzib

Hali
Használj egy szövegszerkesztőt pl Notepad , átírod a F3600at F1200ra .

  

kaqkk007

Van UV lézered ?  Ha nincs akkor  sima matt fekete festéket használj és a maratandó felületeket égesd le vele ...

0a8msa7ip

UV lézerem nincs, kék lézerem van, ezek szerint ezzel nem fog működni.

0a8msa7ip

A Q helyett P -vel is működik. Köszönöm.

Béni

Dehogy lett ugyanaz. Ez egy tagolt, jól olvasható kód, ahol az öröklődő adatok nem ismétlődnek. Hasonlítsd össze a két kód méretét!
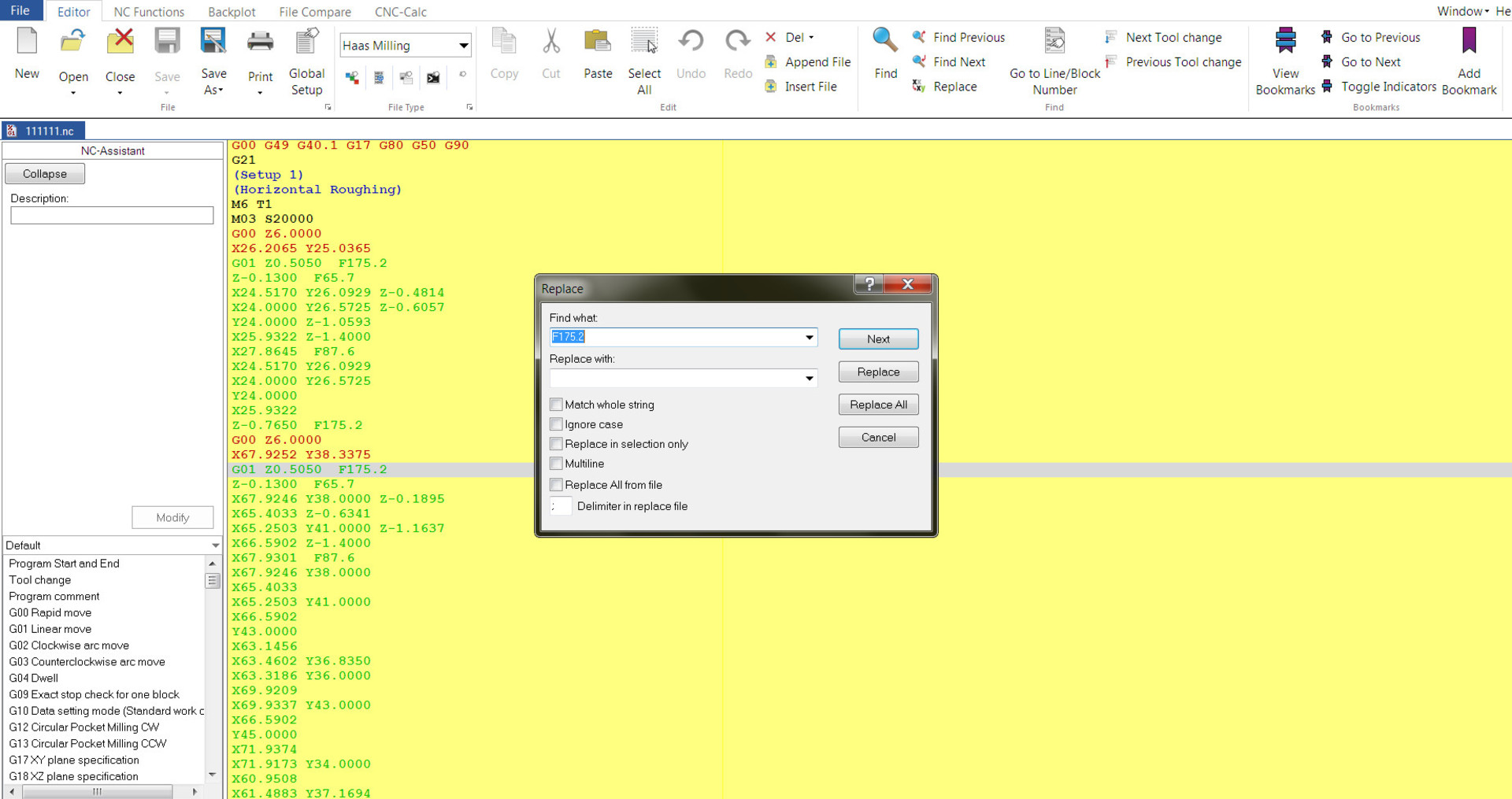
A szerszám adatainál a Plunge Rate:1200, a Feed Rate 3600. Ha ez nem megfelelő, módosítsd!
(A szövegszerkesztős bohóckodást hagyd meg az amatőröknek! [#csodalk] )

  

kaqkk007

DE fog működni csak nem P20 hanem fekete festék kell

wv07scd6x

Talán majd holnap ránézek.

0a8msa7ip

Köszönöm, gondolom célszerű vízben lemosható fekete festéket használni, amit talán a hidrogén klorid+sósav nem old, vagy olyan matt fekete spayt, amit nitró higítóval le lehet mosni.

kaqkk007

Olyan vízben lemosható festék amit nem old a sósav nem létezik , a sósav  egy vízben oldott gáz . Tehát csak olyan festék jó amit nem old a víz .

2am4nwzib

cimco , NC Viewer ,....stb Minden CNC programozó és gépbeállító munkájához nélkülözhetetlen programszerkesztő eszköz , módosításához és ellenőrzéséhez
te profi[#kacsint]

    

Jordan Gabor

Üdvözletem,
Stepcraft300 kis géphez most rendeltem egy kék lézert. Szeretném a teljesítményét PWM szabályozni, ugyanakkor a programnak is kellene ugye ki/be kapcsolni. A kérdésem az lenne, az UCCNC tudja-e azt, hogy PWM szabályozza a teljesítményét valahol beállítottra és a gkódnak megfelelően ezt kapcsolgatja is? Tehát mondjuk ha 25% teljesítményt akarok, akkor amikor bekapcsolja  a lézert, akkor 25% PWM-et tol ki?
Ha nem, akkor kellene vennem/csinálnom egy pwm modult és össze ÉS-elni a kettőt.
Köszönöm,
JG

dezsoe

Ezt így nem tudja, de áthidalható. A lézer teljesítményt M10 Qnn kóddal lehet állítani, ahol nn=0-255. Ha a kód elejére beírsz pl. #1=64 sort (ez kb. 25%), majd a lézer bekapcsolását mindig M10 Q#1-gyel végzed, akkor csak egyszer kell megadni az értéket.

Jordan Gabor

Köszönöm. Ezek szerint tudja, csak g kóddal kell állítani. Az is jó.
Kösz,
JG

f7pbhicb

Sziasztok segítséget szeretnék kérni. Adott eggy uc300-5LPT Ethernet kártya hozzá egy ucbb dupla portos jel elosztó panel, port kiosztásnál bármit írok be az uotputs 01 reagál csak.

dezsoe

Szia!

Az UC300 1-es, 4-es és 5-ös portján csak az 1-es, 14-es, 16-os és 17-es lábak kimenetek, a többi bemenet, ezért nem tudod kiválasztani kimenetnek. A 2-es és 3-as port a printer portoknál megszokott kiosztású (1-9, 14, 16-17 kimenet, 10-13, 15 bemenet). (Lásd UC300 kézikönyv. [#circling])